rf-frostzone.ru
rf-frostzone.ru

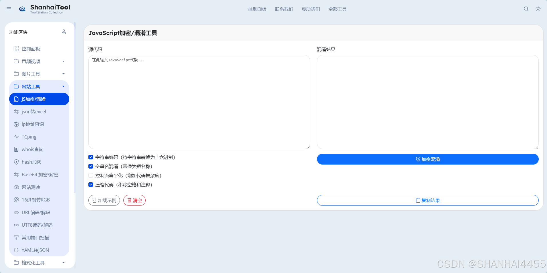
Js 加密 混淆 工具 (92) 사진

五款常用在线JavaScript加密混淆工具详解:jscrambler、JShaman、jsfack、ipaguard和jjencode - 墨天轮

绿色免费离线版JS加密混淆工具- 支持全景VR加密, 小程序js加密, H5网站加密- H5开发技术- 博客园

JavaScript 混淆与逆向必读之AST 节点类型名词基础- 个人文章- SegmentFault 思否

一场有趣的js 反混淆

反AI逆向”JS代码混淆加密!-腾讯云开发者社区-腾讯云

开源AI反混淆JS代码:HumanifyJS-程序员茄子

JS混淆加密工具-CSDN博客

使用C#混淆加密大师保护你的代码(代码混淆加壳工具,支持dll/exe混淆加密) - H5开发技术- 博客园

🔒 一文带你了解多文件混淆加密_世_InfoQ写作社区

在线Javascript加密混淆工具在线Javascript加密混淆工具在线Javascript加密混淆工具http - 掘金

萨满JShaman专业的JS代码混淆加密系统_JS源代码保护服务平台-云巴巴-云巴巴

自己动手,实现一个本地JS加密工具

MakeOver JS代码结构混淆

如何优雅的给Js加密/解密-百度经验

O(0)的朋友

uTools插件- 编解码与加解密

java反混淆解密js混淆解密还原教程_mob64ca140d61c6的技术博客_51CTO博客

JShaman是专业的JavaScript混淆、JavaScript加密工具-CSDN博客

安卓APK资源混淆加密重签名工具(安卓APK加固, 代码混淆, 资源混淆,保护APK) – KRPano技术解密

都是JS混淆加密工具,UglifyJS 和JShaman相比有什么不同?_mb62456b10a8cef的技术博客_51CTO博客

论文评述] Cryptic Bytes: WebAssembly Obfuscation for Evading Cryptojacking  Detection

JS加密大比拼!JScrambler vs JShaman谁更强?

JS代码可以重复进行混淆加密吗? - 知乎

JS 解密和混淆破解| 刘硕的技术查阅手册

🔒 一文带你了解多文件混淆加密_世_InfoQ写作社区

JavaScript混淆工具选择与使用指南摘要本文介绍了什么是js混淆工具,以及为什么需要使用js混淆工具。详细解释了- 掘金

Root-Me】 Javascript - Native code | 眈眈探求

顶级JavaScript混淆工具测评:JScrambler和JShaman_搜狐网

免费JavaScript 代码混淆器,保护你的代码: r/javascript

友環公司-CuteSoft Javascript Obfuscator 混淆器系統工具

AST还原技术专题:一键处理obfuscator混淆代码后的扫尾工作-云社区-华为云

JS 線上工具整合

JS代码混淆在线混淆工具- LaoDan 的博客

JS盾- JS盾混淆器

第8页- H5开发工具- 网页打包, 全景VR, AI助手, APK加固混淆, JS加密混淆保护技术分享

萨满JShaman专业的JS源代码混淆加密系统专业版_JS源代码保护服务平台-云巴巴-云巴巴

JS 逆向百例】网洛者反爬练习平台第一题:JS 混淆加密,反Hook 操作- K哥爬虫- 博客园

MakeOver JS代码结构混淆

JSVMP一键加密- JS加密,JSVMP,JS混淆,JS压缩,JS虚拟化

第3页- H5开发工具- 网页打包, 全景VR, AI助手, APK加固混淆, JS加密混淆保护技术分享

反AI逆向”JS代码混淆加密!-腾讯云开发者社区-腾讯云

反AI逆向”JS代码混淆加密!-腾讯云开发者社区-腾讯云

5款全球知名的JavaScript混淆加密工具-云社区-华为云

WASM能用于前端JS混淆加密吗?-腾讯云开发者社区-腾讯云

对js代码混淆加密,也可以在vs code中进行-腾讯云开发者社区-腾讯云

教程】高效数据加密混淆方法及实现简介-极光社区

第6页- H5开发工具- 网页打包, 全景VR, AI助手, APK加固混淆, JS加密混淆保护技术分享

微信小游戏代码混淆工具

主页- DeJs

JavaScript 反混淆| Raz1ner

JS加密大比拼!JScrambler vs JShaman谁更强?

JS混淆-JJEncode、AAEncode、JSFuck | Python技术分享

JS混淆助手

python - 【JS 逆向百例】W店UA,OB反混淆,抓包替换CORS跨域错误分析- 个人文章- SegmentFault 思否

JavaScript代码混淆加密-腾讯云开发者社区-腾讯云

JS Obfuscator - 即时加密- Visual Studio Marketplace

SpringBoot代码混淆与反混淆加密工具详解_51CTO博客_java代码混淆加密

Cocos Cryptic Obfuscator

JS混淆加密, 保护JS文件, 免费JS混淆

Ipa Guard官网- ipa混淆|ipa加密|ipa保护|ios应用程序混淆加密保护|苹果应用程序混淆|iOS IPA文件混淆加密保护和ios上架 工具

一场有趣的js 反混淆

自己动手,实现一个本地JS加密工具

JavaScript代码混淆器- 信息安全知识库

JS混淆、JS加密- JShaman专业JavaScript代码混淆加密

小蟹iOS混淆工具

JavaScript加密/混淆工具_js加密混淆工具-CSDN博客

其他须知

大家用的什么代码混淆工具? - Creator 2.x - Cocos中文社区

工具】iOS代码混淆工具-iOS源码混淆-极光社区

顶级加密混淆混淆工具测评:ipagurd - 墨天轮

如何防止你的JavaScript密钥被泄露?这两种方法超简单!

JavaScript混淆加密:Ty2y平台配置参数详解Ty2y是国内一个JavaScript混淆加密平台,可以实现在线J - 掘金

jsjiami CDN by jsDelivr - A CDN for npm and GitHub

5款在线JavaScript加密混淆工具- 知乎

js代码混淆工具,在微信小游戏上测试通过- 扩展插件- Cocos中文社区

JShaman JavaScript混淆加密工具,中英版本区别JShaman JavaScript混淆加密工具,中英版本- 掘金

js加密混淆- 沉迷编程的程序员- 博客园

代码混淆的原理是什么?常见代码混淆方法介绍_网易易盾

微信开放社区

iOS代码混淆助手

JS混淆助手

小有大用| 构建混淆&代码保护

uni-app 发行H5如何混淆加密js代码- DCloud问答

反AI逆向”JS代码混淆加密!-腾讯云开发者社区-腾讯云

Auto.js Pro加密说明| AutojsPro 官方文档

C#混淆加密大师快速使用说明(代码混淆加壳工具,支持dll/exe混淆加密)

JS常见加密混淆方式_51CTO博客_js混淆加密

自己动手,实现一个本地JS加密工具

如何防止你的JavaScript密钥被泄露?这两种方法超简单!

一场有趣的js 反混淆

js代码混淆解密- 抖音

16 февраль 0 1
2023 copyright text.