rf-frostzone.ru
rf-frostzone.ru

Js 加密 工具 (97) 사진

云控群控js自动化脚本打包apk 通用适用于autox.js v6 auto.js autojsPro9 插件OCR  node.js项目打包dex加密Snapshot

DCloud 插件市场

JS 解密,JS逆向,JS破解,JavaScript 解密源码,JS 脚本人工解密—在线解密(100%能解密)

对js代码混淆加密,也可以在vs code中进行-腾讯云开发者社区-腾讯云

中国空气质量在线监测分析平台之JS加密、JS混淆处理- 笑得好美- 博客园

神奇的JS代码加密:隐形!_js代码加密工具-CSDN博客

SpiderX - JS前端加密自动化绕过工具- T00ls.Com

专业JS加密工具:JShaman客户端下载、安装、使用_jshaman下载-CSDN博客

绿色免费离线版JS加密混淆工具- 支持全景VR加密, 小程序js加密, H5网站加密- H5开发技术- 博客园

PHP 站长工具网源码网站打包- 互联网服务- NodeLoc

Python爬虫实战,破解有道翻译JS加密,制作桌面翻译工具之requests发起请求

JS 逆向百例】层层嵌套!某加速商城RSA 加密-云社区-华为云

DLC扩展课】地图大师讲新手JS逆向| “从零开始,一起拿下第一个漏洞赏金。”

JS加密大比拼!JScrambler vs JShaman谁更强?

JS加密/解密之js加密小工具_js文件加密防盗用-CSDN博客

神奇的JS代码加密:隐形! - 知乎

第8页- H5开发工具- 网页打包, 全景VR, AI助手, APK加固混淆, JS加密混淆保护技术分享

JS混淆加密,该使用哪些配置选项?-腾讯云开发者社区-腾讯云

关于JS混淆加密工具,JShaman的海外版似乎比国内版更好用? - 知乎

自己动手,实现一个本地JS加密工具

javascript加密_百度百科

JS混淆加密工具-CSDN博客

炸了么在线工具集持续更新中- 炸了么

uTools插件- 编解码与加解密

记一次某东商智JS加密逆向全过程_精易论坛- 手机版- Powered by Discuz!

Web后台JS加密用户/密码爆破工具| CN-SEC 中文网

两款顶级JS混淆加密工具测评:JScrambler和JShaman两款顶级JavaScript混淆工具测评:JScram - 掘金

js视觉设计- 抖音

WASM能用于前端JS混淆加密吗?-腾讯云开发者社区-腾讯云

Zaraz 使用Workers 使第三方工具安全快捷

百度统计被刷广告词的解决办法- 林风网络

网络安全| SpiderX:专为前端JS加密绕过设计的自动化工具| CN-SEC 中文网

JS逆向--反调试(SoJson为例)_blog.wyicrc.cn-CSDN博客

Javascript不可逆加密,JS在线加密工具分享-腾讯云开发者社区-腾讯云

在线多功能工具箱源码分享,内含短链接生成,各种加密工具

两款顶级JS混淆加密工具测评:JScrambler和JShaman两款顶级JavaScript混淆工具测评:JScram - 掘金

JS混淆加密,该使用哪些配置选项?-腾讯云开发者社区-腾讯云

js加密”小工具集:eval、jsfuck、aaencode、jjencode_js加密工具-CSDN博客

JS加密工具大全:JShaman篇-CSDN博客

微软的js加密工具-CSDN博客

第6页- H5开发工具- 网页打包, 全景VR, AI助手, APK加固混淆, JS加密混淆保护技术分享

告别繁琐!极空间部署全功能工具集,一键搞定,搞机达人必试! - 熊猫不是猫

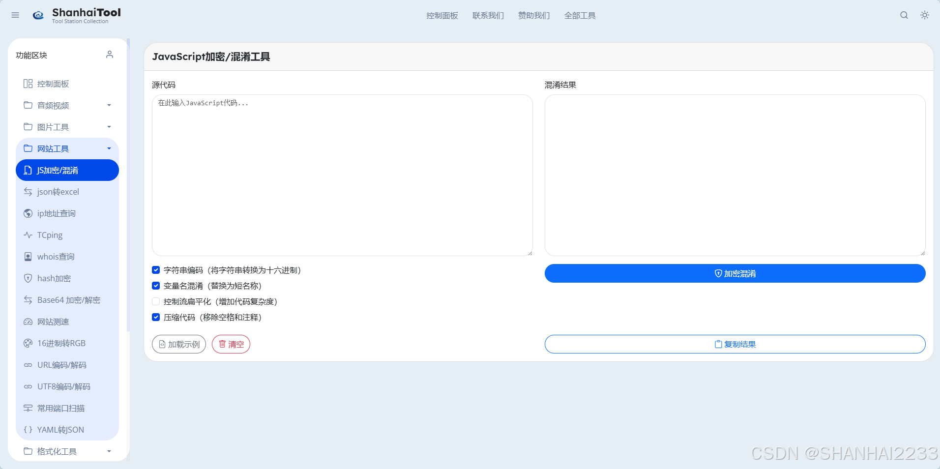
JavaScript代码加密/混淆工具:山海云端工具箱-CSDN博客

5款在线JavaScript加密混淆工具_js加密工具-CSDN博客

记一次js加密后的http暴破

如何优雅的给Js加密/解密-百度经验

记一次前端JS加密逆向调试- 最菜的Mat - 博客园

免费JS加密工具、一键完成JS加密_js代码在线加密-CSDN博客

WASM能用于前端JS混淆加密吗?-腾讯云开发者社区-腾讯云

在线工具箱- 满足程序员需求的前端/后端开发工具

JS 線上工具整合

前端JavaScript代码混淆加密原理简单示例及介绍-腾讯云开发者社区-腾讯云

专业JS加密工具:JShaman客户端下载、安装、使用- 知乎

两款顶级JS混淆加密工具测评:JScrambler和JShaman两款顶级JavaScript混淆工具测评:JScram - 掘金

JavaScript代码在线加密工具源码_麦田吧

CSS, JavaScript 压缩, 美化, 加密, 解密- 大自然的流风- 博客园

JS 在线解密- 第2 页- 开发调优- LINUX DO

什么是JS混淆呢?_js混淆是什么意思-CSDN博客

如何防止你的JavaScript密钥被泄露?这两种方法超简单!

两款顶级JS混淆加密工具测评:JScrambler和JShaman两款顶级JavaScript混淆工具测评:JScram - 掘金

自己动手,实现一个本地JS加密工具

如何防止你的JavaScript密钥被泄露?这两种方法超简单!

5款在线JavaScript加密混淆工具- 知乎

加密工具-QQ沐编程

05--JS05--逆向01:抓包工具、PyExecjs模块、扣JS代码- Edmond辉仔- 博客园

JS混淆、JS加密- JShaman专业JavaScript代码混淆加密

GitHub - guomaimang/Message-Encryption-Tool: 这是一个基于浏览器的AES加密解密小工具,可用于安全地加密 和解密消息。

如何防止你的JavaScript密钥被泄露?这两种方法超简单!

js 混淆_js在线解混淆-CSDN博客

第7页- H5开发工具- 网页打包, 全景VR, AI助手, APK加固混淆, JS加密混淆保护技术分享

JS加密高级技巧:分块加密_jshaman 小游戏-CSDN博客

SpiderX - JS前端加密自动化绕过工具- T00ls.Com

E-tools首页、文档和下载- 跨平台开发小工具箱- OSCHINA - 中文开源技术交流社区

JShaman本地部署专业版,批量加密工具【源码】 - 知乎

Js混淆代码、加密数据工具-JShaman_jsman-CSDN博客

SHA-512加密”详细介绍- 在线工具| 图形开发学院

免费JS加密工具-CSDN博客

sojson.v5最牛加密脱壳解密破解去混淆– 天赐网络

自己动手,实现一个本地JS加密工具

两款顶级JS混淆加密工具测评:JScrambler和JShaman两款顶级JavaScript混淆工具测评:JScram - 掘金

优选源码】JavaScript代码在线加密工具源码- 优选源码库- 优选源码库

JS代码可以重复进行混淆加密吗? - 知乎

在Javascript 中使用公钥加密的介绍- 陈柏林的Blog

反AI逆向”JS代码混淆加密!-腾讯云开发者社区-腾讯云

记一次js加密后的http暴破

记一次前端JS加密逆向调试- 最菜的Mat - 博客园

JavaScript代码在线加密工具源码

第7页- H5开发工具- 网页打包, 全景VR, AI助手, APK加固混淆, JS加密混淆保护技术分享

JavaScript代码在线加密工具源码-2016修复版-A8源码网

Java 和js 互加解密(2) — RSA非对称加密算法- 黄徐鳞的个人博客

开发工具箱- ‏חנות האינטרנט של Chrome

主页- DeJs

在线Javascript加密混淆工具在线Javascript加密混淆工具在线Javascript加密混淆工具http - 掘金

两款顶级JS混淆加密工具测评:JScrambler和JShaman两款顶级JavaScript混淆工具测评:JScram - 掘金

在线加密解密JS的办法(图文教程) - 知乎

JS加密工具大全:JShaman篇-CSDN博客

16 февраль 0 0
2023 copyright text.